Play Street Museum Franchise Operations Platform

Serving 5 unique users across 3 interwoven experiences to power business growth by leading with design.

  • How might we consolidate and scale a growing franchise’s business that is packed with unique challenges?

  • Consolidation of a frankensteined ecosystem so that it unblocks PSM from franchise growth.

    Simplification of the booking process to encourage more new guests and more frequent visits.

    A punchier brand position that says more with less to keep PSM at the frontlines of child development destinations.

  • I served as the Principal UX Designer, often stretching into architecture and management.

    I facilitated workshops with the client, developed planning & architecture documents, formulated wireframes, and finished with the design of final comps and annotations for handoff.

    From user flows to backend architecture to color palettes to handoff specs, I was the consistent glue that kept this project on the rails.

Discover & Define

With a lean team that is discovering who they are, (not unlike children learning through play) Play Street Museum had frankensteined their ecosystem together. With visions of consistency, we workshopped to unpack their ecosystem and define the desired flows and experiences.

Every workshop unveiled a new business practice that one of the ~50 franchises was performing, opening the conversation of flexibility vs consolidation at every turn.

Outdated and confusing verbiage was often discovered, as is common with complex legacy systems. It sparked conversations about who PSM is a brand and what messages need to take priority.

MVP and Roadmap definition and planning was at the forefront of every workshop as well. A tight grasp on necessity vs nice-to-have was required to avoid the project bloated out of reach.

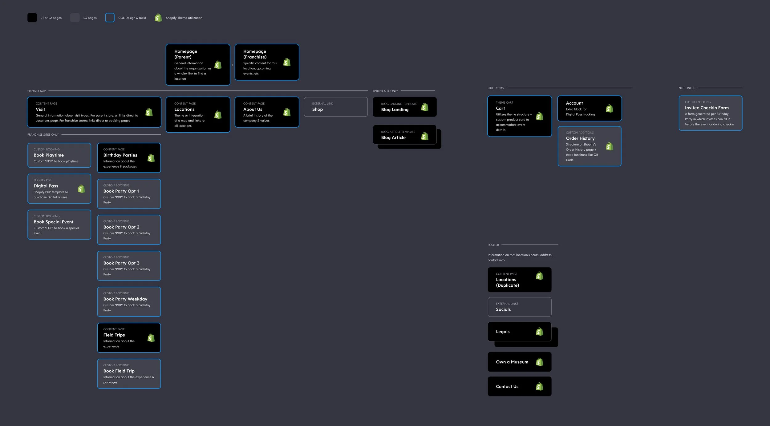
Workshops Personas User Flows • Sitemap • Feature Set & Product Roadmap

Design & Deliver

This project had 3 parallel delivery tracks: a Shopify site with custom user-facing booking pages, a Shopify App to control that booking software, and the Shopify POS App to ensure seamless checkin.

Needless to say, consistency in design approach, focus on scalability, and relentless attention to detail were not nice-to-haves for this project, but absolutely necessary pillars to stand up this interwoven experience.

I tracked every front-end function to the Franchise Dashboard app to ensure every piece of data had a home and method of being managed. With a team of six developers, this mapping came in handy for faster build cycles.

Finally, attention to the design to keep it educative and playful, as it should be for a children’s museum. It was a great exercise in balancing conversion-focussed design with a playful user group.

Wireframe Prototype Design System

Track 1

Custom Shopify pages for parents to engage with the various event types, quickly view available dates, add-on crafts, and easily reserve their spot, especially on mobile devices.

Track 2

A custom-built Shopify App called, “Franchise Dashboard” where each franchise owner can manage their own calendar, events, guests, and digest analytics to assess their performance.

Track 3

Finally, a custom Shopify POS app to allow Franchise staff to view upcoming events and seamlessly check guests in.

Final Impact

The organizational impact of this multi-faceted project has unblocked Play Street from opening new franchises, growing their already robust 48 global locations. Consolidation of event types and business practices surrounded them has allowed Franchises to host most events in larger capacities, boosting the company’s earning potential. And finally, the parents and guests who already love their local PSM can book Playtimes faster, discover more seasonal events, and enjoy a best-in-class birthday party booking process.

What can luxury fashion learn from user behaviors?